TeamFrame

TeamFrame je modulární systém pro řízení výrobního provozu. Umožňuje plánování směn, správu strojů, práci s kvalifikacemi zaměstnanců a evidenci incidentů včetně analýzy prostojů a jejich trvání.

Systém je navržen pro interní firemní prostředí a je postaven na třech hlavních částech: desktopovém klientovi pro správu dat, serverové části zajišťující logiku a ukládání dat a samostatném dashboardu určeném pro velké obrazovky ve výrobě.

8h / 12h režimyACTIVE / NEXTIncident logKvalifikaceInterní serverŠifrovaná data

Tip: klik na libovolný obrázek na stránce otevře full-screen náhled. Zavřeš křížkem nebo ESC.

Součásti systému

TeamFrame je rozdělen do tří hlavních částí. Klientská aplikace slouží pro správu výroby, server zajišťuje logiku a ukládání dat a dashboard zobrazuje stav provozu na velkých obrazovkách ve výrobě.

TeamFrame Client
  • Řízení lidí, strojů, referencí, úkolů
  • Plánování směn (8h / 12h)
  • Ruční i řízené přiřazování
TeamFrame Server
  • Centrální logika a konzistence dat
  • Příprava dat pro dashboardy
  • Incident logika a výpočty trvání
TeamFrame Dashboard
  • Full-screen režim pro halu
  • ACTIVE / NEXT pohledy
  • Stránkování dle strojů a oddělení

Architektura systému

TeamFrame funguje jako třívrstvý systém. Klientská aplikace spravuje výrobní data, server zajišťuje jejich zpracování a dashboard zobrazuje aktuální stav provozu na velkých obrazovkách ve výrobě.

Client

Správa výroby, zaměstnanců, strojů a plánování směn.

Server

Zpracování dat, logika systému a ukládání informací.

Dashboard

Vizualizace stavu výroby a plánovaných operací.

Proč vznikl TeamFrame

TeamFrame vznikl jako interní nástroj pro řízení výrobního provozu. Cílem bylo vytvořit systém, který spojuje plánování směn, řízení strojů, kvalifikace zaměstnanců a evidenci incidentů do jednoho prostředí.

Jedno místo pro řízení výroby

Plánování směn, správa strojů, kvalifikace zaměstnanců a incidenty jsou sjednoceny v jednom systému.

Reálný stav výroby

Dashboard zobrazuje aktuální stav strojů, incidenty a plánované operace přímo ve výrobní hale.

Interní firemní systém

TeamFrame běží na interním serveru firmy a není závislý na externích cloudových službách.

Podpora vícesměnného provozu

Systém podporuje směnové režimy 8h i 12h včetně rotačních patternů a plánování kapacit.

Evidence přehozů

Plánování, sledování a vyhodnocení přehozů včetně reálného trvání operací.

Analýza prostojů

Incident engine ukládá historii událostí a umožňuje analyzovat prostoj výroby.

Pro koho je TeamFrame

TeamFrame je navržen pro výrobní provozy, které potřebují řídit směny, pracoviště, kvalifikace zaměstnanců a plánované operace ve výrobě. Systém je vhodný zejména pro vícesměnné provozy, kde je potřeba mít přehled o aktuálním stavu výroby a plánovaných změnách.

Výrobní firmy

Provozy s větším počtem strojů a zaměstnanců, kde je potřeba koordinovat výrobu a směny.

Vícesměnné provozy

Podpora plánování směn v režimech 8h i 12h, včetně rotací zaměstnanců a přehledu směn.

Automotive výroba

Prostředí s vysokými nároky na organizaci výroby, plánování operací a kontrolu prostojů.

Provozy s častými přehozy

Evidence plánovaných přehozů, jejich průběhu a vyhodnocení zpoždění nebo prostojů.

Digitální řízení výroby

Přehled o aktuálním stavu provozu na dashboardech umístěných přímo ve výrobě.

Interní firemní systémy

TeamFrame běží na interním serveru firmy a je navržen pro bezpečný provoz uvnitř sítě.

Moduly a funkce

Níže je přehled klíčových částí systému. Každá sekce obsahuje krátký technický popis, účel v provozu a náhled reálného rozhraní. Text je psaný věcně, bez marketingových frází.

Plánování směn (8h / 12h)

Směnová logika podporuje odlišné režimy provozu bez jejich míchání. V přehledu je možné rychle ověřit aktuální i následující směnu, přiřazení zaměstnanců a vazby na pracoviště.

  • Podpora 8h i 12h režimu
  • Vizualizace aktuální a následující směny
  • Rychlá kontrola přiřazení a kapacit
  • Oddělené režimy plánování a zobrazení

Řízení přehozů (Changeover management)

Modul přehozů slouží k plánování, sledování a vyhodnocení změn výroby mezi referencemi. Umožňuje připravit další výrobu dopředu, sledovat průběh přehozu a evidovat jeho reálné trvání.

  • Plánování přehozů dopředu
  • Zahájení a potvrzení operace
  • Evidence reálného trvání přehozu
  • Zadání důvodu zpoždění
  • Historie dokončených přehozů

Průběh přehozu

Seřizovač zahajuje přehoz přímo v systému podle naplánované změny výroby. Od tohoto okamžiku systém měří reálné trvání operace a zobrazuje průběh přehozu.

  • Spuštění přehozu seřizovačem
  • Automatické měření času operace
  • Vizualizace průběhu přehozu
  • Napojení na stav stroje

Naplánování přehozu

Přehozy plánuje mistr výroby nebo administrátor systému. Vybere stroj, cílovou referenci a plánovaný čas změny výroby. Naplánovaný přehoz se následně zobrazí v přehledu přehozů a na výrobním dashboardu.

  • Plánování přehozu mistrem nebo administrátorem
  • Výběr stroje a nové reference
  • Definice plánovaného času změny výroby
  • Automatické zobrazení v přehledu přehozů

Stav přehozu

Po zahájení přehozu systém sleduje průběh operace a zobrazuje aktuální stav i její trvání. Informace jsou dostupné přímo v modulu přehozů i na dashboardu.

  • Zobrazení aktuálního stavu přehozu
  • Měření trvání operace
  • Vizualizace průběhu změny výroby
  • Integrace se stavem stroje

Evidence zpoždění

Pokud přehoz trvá déle než plánovaný čas, může seřizovač při dokončení uvést důvod prodloužení operace. Tyto informace slouží jako podklad pro analýzu výrobních problémů.

  • Zadání důvodu prodloužení přehozu
  • Klasifikace problému
  • Podklad pro analýzu výroby
  • Součást historie přehozů

Next reference (příprava výroby)

Správa strojů umožňuje definovat další referenci, která se bude vyrábět po dokončení aktuální zakázky.

  • Příprava další výroby
  • Napojení na plánování přehozů
  • Zobrazení v přehledu strojů
  • Podklad pro směnové plánování

Status bar přehozů

Dashboard obsahuje status bar zobrazující aktivní přehozy a jejich stav. Směna tak má okamžitý přehled o probíhajících změnách výroby.

  • Rychlá informace o aktivních přehozech
  • Vizualizace přímo na dashboardu
  • Přehled změn výroby pro směnu

Dokončení přehozu

Po dokončení práce seřizovač potvrdí ukončení přehozu. Systém uloží reálný čas operace a případné zpoždění do historie.

  • Potvrzení dokončení přehozu
  • Uložení reálného času operace
  • Zápis do historie přehozů

Vizualizace přehozů na dashboardu

Dashboard může zobrazovat plánované přehozy přímo na velké obrazovce ve výrobě. Směna tak vidí dopředu připravené změny výroby a může se na ně připravit.

  • Zobrazení plánovaných přehozů
  • Integrace s TV Dashboardem
  • Přehled změn výroby pro směnu
  • Napojení na stroje a reference

Historie dokončených přehozů

Systém ukládá historii všech dokončených přehozů. Data lze použít pro analýzu trvání operací a optimalizaci výrobního procesu.

  • Přehled všech dokončených přehozů
  • Reálné časy operací
  • Podklad pro statistiky výroby
  • Analýza zpoždění

Auditní editor přehozů

Administrativní nástroj pro práci s auditními záznamy přehozů. Modul umožňuje otevřít uložené logy operací a ručně upravit jejich hodnoty v případě chyb, výpadků systému nebo nekonzistence dat.

  • Ruční úprava auditních záznamů přehozů
  • Diagnostika problémů v datech
  • Úprava časů operace (start / konec)
  • Oprava důvodů zpoždění a metadat operace

Reálný incident – dlouhodobý prostoj

Dashboard počítá prostoj na základě reálného času od změny stavu. Incident zůstává aktivní i po restartu aplikace a pokračuje ve výpočtu bez ohledu na otevření modulu.

  • Výpočet trvání od okamžiku změny stavu
  • Perzistence i po restartu dashboardu
  • Zobrazení v ACTIVE pohledu
  • Podklad pro měsíční agregace

Stroje, priority a provozní stavy

Modul strojů drží přehled priorit, aktivních referencí a provozních stavů. Změny stavu se promítají do incidentů, což umožní následnou statistiku prostojů.

  • Stavy: v provozu / údržba / plánovaná odstávka / mimo provoz
  • Prioritizace a rychlý přehled pro směnu
  • Změny stavů jako incidentní záznamy
  • Podklad pro grafy a měsíční agregace

Reference a kvalifikace

Každý zaměstnanec má evidované reference. Stav školení je vizualizovaný v přehledu i na dashboardu, včetně identifikace kritických referencí s nízkým počtem kvalifikovaných lidí.

  • Stavy: bez školení / školení / zaškolen
  • Přehled kvalifikací po strojích
  • Identifikace kritických referencí
  • Podklad pro proškolenostní grafy

Incident Engine a výpočet prostojů

Incident Dashboard je postavený nad interním Incident Engine. Ten zaznamenává změny provozních stavů strojů, drží historii událostí a počítá trvání prostojů v reálném čase včetně perzistence po restartu systému.

  • • Samostatný incidentní záznam pro každou změnu stavu
  • • Historie změn v rámci jedné události
  • • Výpočet trvání od okamžiku změny (sekundy/minuty/hodiny)
  • • Podklad pro měsíční agregace a statistické grafy

Vizualizační vrstva (Incident Dashboard) je hotová. Engine část se dále rozšiřuje o logičtější klasifikaci důvodů incidentů.

Incident Dashboard (živý feed událostí)

Dashboard zobrazuje incidenty jako barevné karty podle typu události. Směnový režim ukazuje poslední incidenty aktuální směny, den/týden/měsíc slouží pro rychlý přehled a trendové kontroly. Ovládání je dělané pro halu: klávesy, fullscreen a stránkování bez klikání.

  • Barevné karty s gradientem podle typu incidentu + ikony
  • F1 Den / F2 Týden / F3 Měsíc / F4 Směna (8h)
  • SHIFT režim = rychlý feed aktuální směny (bez stránkování)
  • DAY/WEEK/MONTH = stránkování + auto-page (PgUp/PgDn, Space pauza)
  • Oddělení přepínáš šipkami ←/→, R refresh, F11 fullscreen

Employee Manager

Centrální správa zaměstnanců včetně směn, referencí a stavů. Modul umožňuje řídit dostupnost pracovníků, kvalifikace a vazby na plánování.

  • Evidence zaměstnanců a osobních údajů
  • Přiřazení směn (8h / 12h)
  • Napojení na reference a kvalifikace
  • Vizualizace stavu pracovníka

Master Manager (správa mistrů / adminů)

Modul slouží ke správě mistrů a administrátorů systému. Umožňuje definovat role, oprávnění a vazby na oddělení včetně šifrovaného uložení účtů.

  • Role: mistr výroby / super admin
  • RFID / PIN autentizace
  • Šifrované uložení účtů
  • Oddělení a skupiny směn

Grafy proškolenosti (kvalifikace)

Dashboard zobrazuje přehled proškolenosti zaměstnanců podle referencí a strojů. Cílem je rychle vidět, kde je riziko – málo zaškolených lidí nebo probíhající školení.

  • Vizualizace stavu školení: bez školení / školení / zaškolen
  • Souhrnné procento proškolenosti (oddělení / stroj / reference)
  • Rychlá identifikace slabých míst v týmu
  • Podklad pro plánování směn a zaškolování

Graf počtu incidentů

Statistické vyhodnocení incidentů podle časového období. Slouží pro sledování trendů a optimalizaci provozu.

  • Měsíční agregace
  • Trend vývoje incidentů
  • Podklad pro reporting
  • Napojení na incident log

Machine Manager

Konfigurace pracovišť a jejich vazeb. Modul definuje strukturu výroby, referenční napojení a provozní parametry.

  • Správa pracovišť
  • Napojení referencí na stroje
  • Definice provozních parametrů
  • Podklad pro plánování směn

Reference Manager

Definice referencí a jejich vazeb na stroje. Umožňuje řídit kvalifikační strukturu napříč odděleními.

  • Tvorba a správa referencí
  • Napojení na konkrétní pracoviště
  • Vazba na zaměstnance
  • Podklad pro kvalifikační grafy

Detail kvalifikací zaměstnanců

Barevně rozlišený přehled školení jednotlivých zaměstnanců. Umožňuje rychle identifikovat riziková místa.

  • Barevné stavy školení
  • Rychlá vizuální orientace
  • Identifikace kritických referencí
  • Podklad pro plánování

Směnový pattern (rotační logika)

Definice rotační logiky pro 8h a 12h provoz. Oddělené režimy bez míchání struktur.

  • Samostatná logika 8h režimu
  • Samostatná logika 12h režimu
  • Rotační cykly
  • Podklad pro Shift Engine

Task Panel (úkoly)

Úkoly jsou vedené po odděleních a slouží jako provozní komunikační vrstva. Modul podporuje zadání, průběžný stav a uzavření úkolu, včetně rychlé orientace ve frontě práce.

  • Úkoly podle oddělení
  • Stav řešení a rychlá orientace
  • Přehled bez otevírání více oken
  • Vazba na provozní situaci směny

Mini Dock (rychlé ovládání)

Mini Dock slouží jako rychlá ovládací lišta. Umožní přístup k modulům a přehled bez nutnosti práce s více samostatnými okny.

  • Rychlý přístup k modulům
  • Provozní přehled v minimálním prostoru
  • Omezení přepínání kontextu během směny

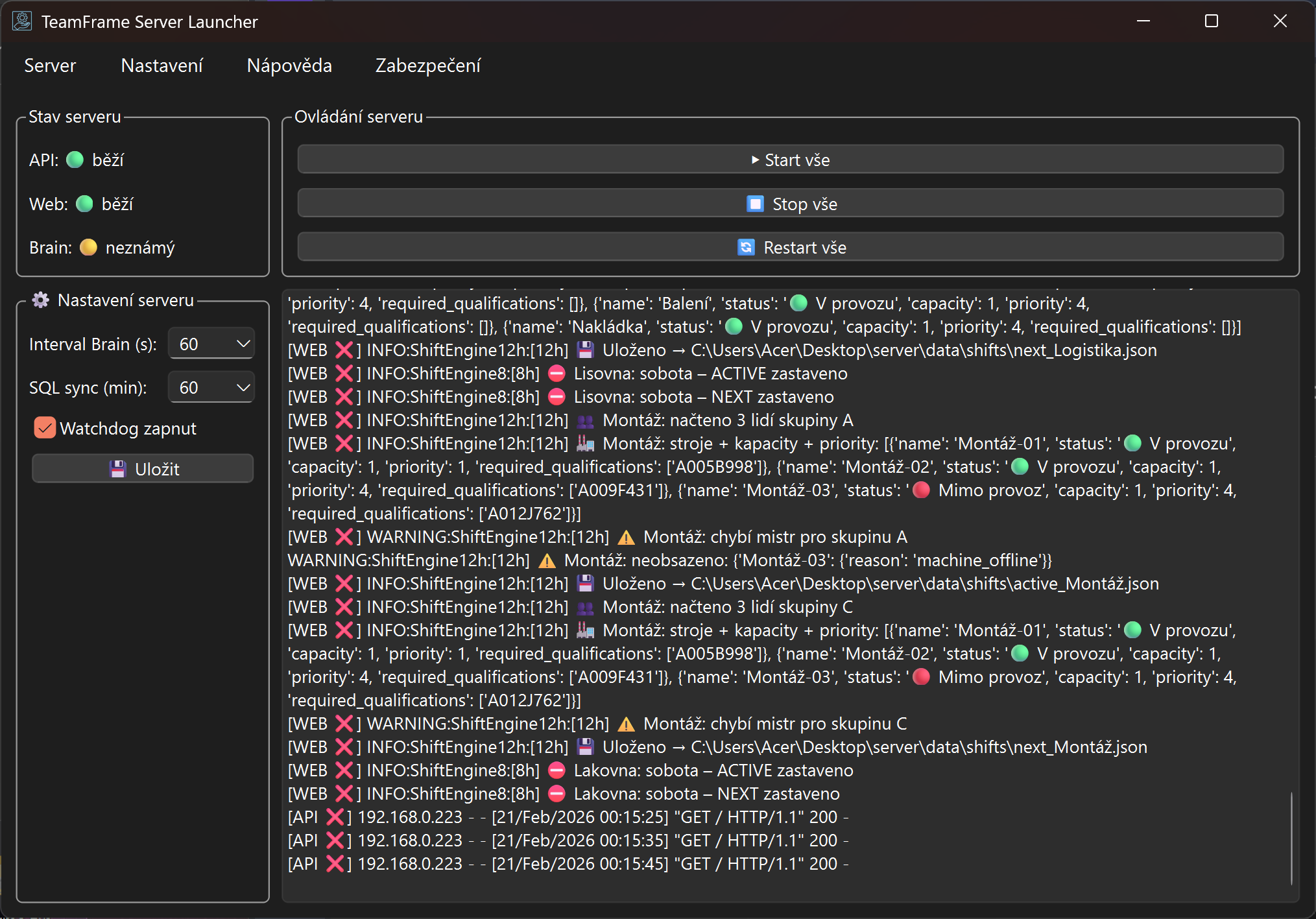
Server Launcher (správa backendu)

Server Launcher je samostatné serverové GUI pro řízení služeb. Zajišťuje dohled, logy, restart logiku a operativní kontrolu běžících procesů.

  • Řízení API a webové služby
  • Dohled nad procesy a stavem
  • Logy a restart logika při výpadku
  • Určeno pro interní server podniku

Network Manager (interní infrastruktura)

Síťový modul drží konfiguraci připojení klienta k serveru a kontrolu dostupnosti služeb. Cílem je stabilní provoz v interní síti bez závislosti na externích službách.

  • Nastavení IP/portů a serverových cest
  • Kontrola dostupnosti serveru
  • Určeno pro interní firemní síť

Bezpečnost a data

Systém pracuje s přístupovými právy a šifrovaným ukládáním citlivých dat. Přístup může být řízený rolemi a odděleními. Veškeré provozní informace zůstávají pod kontrolou firmy.

  • • Šifrované ukládání citlivých dat
  • • Role a přístupová oprávnění
  • • Uzamčení UI přes bezpečnostní overlay
  • • Provoz v interním firemním prostředí

Licenční vrstva

Licencování je navržené s ohledem na produkční nasazení. Součástí je vazba na HWID, šifrované soubory a oddělení vývojového a produkčního režimu.

  • • HWID vazba
  • • Šifrované licenční soubory
  • • DEV/PROD režim dle pravidel distribuce
  • • Kontrola platnosti a zobrazení stavu
Kontakt
teamframedev@gmail.com
Prezentace systému a testovací verze dle domluvy.